2025-09-03 19:24:26 +10:00
2025-09-03 19:24:26 +10:00
2025-09-03 19:24:26 +10:00
2025-09-03 19:24:26 +10:00
2025-09-03 19:24:26 +10:00
2025-09-03 19:24:26 +10:00
2025-09-03 19:24:26 +10:00
2025-09-03 19:24:26 +10:00
2025-09-03 19:24:26 +10:00
2025-09-03 19:24:26 +10:00
2025-09-03 19:24:26 +10:00
2025-09-03 19:24:26 +10:00

ComfyUI-VibeVoice

ComfyUI-VibeVoice Nodes

A custom node for ComfyUI that integrates Microsoft's VibeVoice, a frontier model for generating expressive, long-form, multi-speaker conversational audio.

Report Bug · Request Feature

Stargazers Issues Contributors Forks

About The Project

This project brings the power of VibeVoice into the modular workflow of ComfyUI. VibeVoice is a novel framework by Microsoft for generating expressive, long-form, multi-speaker conversational audio. It excels at creating natural-sounding dialogue, podcasts, and more, with consistent voices for up to 4 speakers.

The custom node handles everything from model downloading and memory management to audio processing, allowing you to generate high-quality speech directly from a text script and reference audio files.

Key Features:

  • Multi-Speaker TTS: Generate conversations with up to 4 distinct voices in a single audio output.
  • Zero-Shot Voice Cloning: Use any audio file (.wav, .mp3) as a reference for a speaker's voice.
  • Automatic Model Management: Models are downloaded automatically from Hugging Face and managed efficiently by ComfyUI to save VRAM.
  • Fine-Grained Control: Adjust parameters like CFG scale, temperature, and sampling methods to tune the performance and style of the generated speech.
  • 4-Bit Quantization: Run the large language model component in 4-bit mode to significantly reduce VRAM usage and improve speed on memory-constrained GPUs, especially for the 7B model.
  • Transformers 4.56+ Compatibility: Fully backwards compatible with both older and newer versions of the Transformers library.
  • Force Offload Option: Toggle to force model offloading from VRAM after generation to save memory between runs - now with improved ComfyUI compatibility.

(back to top)

Getting Started

Follow these steps to get the ComfyUI-VibeVoice node running in your environment.

Installation

The node can be installed via ComfyUI Manager: Find ComfyUI-VibeVoice and click "Install". Or, install it manually:

  1. Clone the Repository: Navigate to your ComfyUI/custom_nodes/ directory and clone this repository:

    git clone https://github.com/wildminder/ComfyUI-VibeVoice.git
    
  2. Install Dependencies: Open a terminal or command prompt, navigate into the cloned directory, and install the required Python packages. For quantization support, ensure you install bitsandbytes.

    cd ComfyUI-VibeVoice
    pip install -r requirements.txt
    
  3. Start/Restart ComfyUI: Launch ComfyUI. The "VibeVoice TTS" node will appear under the audio/tts category. The first time you use the node, it will automatically download the selected model to your ComfyUI/models/tts/VibeVoice/ folder.

Models

Model Context Length Generation Length Weight
VibeVoice-1.5B 64K ~90 min HF link
VibeVoice-Large 32K ~45 min HF link

(back to top)

Usage

The node is designed to be intuitive within the ComfyUI workflow.

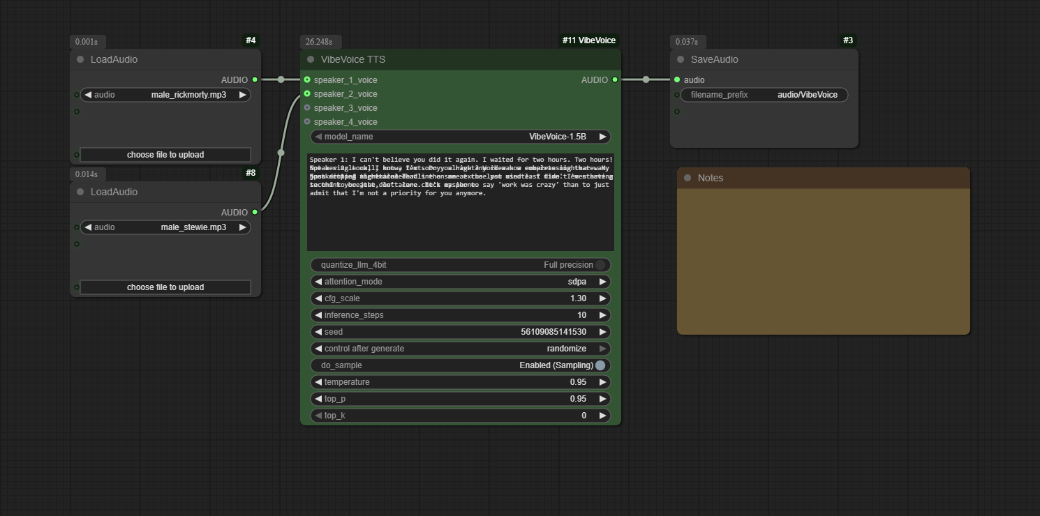
  1. Add Nodes: Add the VibeVoice TTS node to your graph. Use ComfyUI's built-in Load Audio node to load your reference voice files.
  2. Connect Voices: Connect the AUDIO output from each Load Audio node to the corresponding speaker_*_voice input on the VibeVoice TTS node.
  3. Write Script: In the text input, write your dialogue. Assign lines to speakers using the format Speaker 1: ..., Speaker 2: ..., etc., on separate lines.
  4. Generate: Queue the prompt. The node will process the script and generate a single audio file containing the full conversation.

For a complete workflow, you can drag the example image from the example_workflows folder onto your ComfyUI canvas.

Node Inputs

  • model_name: Select the VibeVoice model to use.
  • quantize_llm: (New!) Enable to run the LLM component in 4-bit (NF4) mode. This dramatically reduces VRAM and can significantly speed up inference on the 7B model.
  • text: The conversational script. Lines must be prefixed with Speaker <number>: (e.g., Speaker 1:).
  • cfg_scale: Controls how strongly the model adheres to the reference voice's timbre.
  • inference_steps: Number of diffusion steps for the audio decoder.
  • seed: A seed for reproducibility.
  • do_sample, temperature, top_p, top_k: Standard sampling parameters for controlling the creativity and determinism of the speech generation.
  • force_offload: (New!) Forces the model to be completely offloaded from VRAM after generation. Useful for memory management but may slow down subsequent runs.
  • speaker_*_voice (Optional): Connect an AUDIO output from a Load Audio node to provide a voice reference.

Performance & Quantization

A key feature of this node is the optional 4-bit quantization for the language model component. This is highly recommended for users with memory-constrained GPUs (e.g., <= 16GB VRAM) who wish to run the larger VibeVoice-Large-pt model.

Benefits of quantize_llm = Enabled:

Model Performance Impact VRAM Savings
VibeVoice-Large (7B) ~8.5x faster inference Saves >4.4 GB (over 36%)
VibeVoice-1.5B ~1.5x slower inference Saves ~5.5 GB (over 63%)

As shown, quantization provides a massive speedup and VRAM reduction for the 7B model, making it accessible on a wider range of hardware. While it slightly slows down the 1.5B model, the significant VRAM savings may still be beneficial for complex workflows.

Transformers Library Compatibility

This version includes automatic detection and compatibility for both older and newer versions of the Transformers library:

  • Transformers 4.56+: Automatically uses the new method signature for _prepare_cache_for_generation
  • Older Versions: Maintains compatibility with pre-4.56 versions using the legacy method signature
  • Fallback Mechanism: If detection fails, the node will automatically try both versions to ensure maximum compatibility

This ensures the node works seamlessly regardless of your Transformers version without requiring manual updates.

Tips from the Original Authors

  • Punctuation: For Chinese text, using English punctuation (commas and periods) can improve stability.
  • Model Choice: The 7B model variant (VibeVoice-Large) is generally more stable.
  • Spontaneous Sounds/Music: The model may spontaneously generate background music, especially if the reference audio contains it or if the text includes introductory phrases like "Welcome to...". This is an emergent capability and cannot be directly controlled.
  • Singing: The model was not trained on singing data, but it may attempt to sing as an emergent behavior. Results may vary.

(back to top)

Recent Bug Fixes

Force Offload Compatibility Fix

  • Fixed: Resolved AttributeError: module 'comfy.model_management' has no attribute 'unload_model_clones' error when using the force offload option
  • Details: Updated the force offload implementation to use ComfyUI's standard unload_all_models() API instead of the deprecated unload_model_clones() function
  • Impact: Force offload functionality now works correctly with all versions of ComfyUI

Multi-Speaker DynamicCache Fix

  • Fixed: Resolved 'DynamicCache' object has no attribute 'key_cache' error when using multiple speakers
  • Details: Updated cache access in modeling_vibevoice_inference.py to use proper DynamicCache API - accessing layers via indexing instead of deprecated .key_cache and .value_cache attributes
  • Impact: Multi-speaker functionality now works correctly with newer versions of Transformers library

(back to top)

License

This project is distributed under the MIT License. See LICENSE.txt for more information. The VibeVoice model and its components are subject to the licenses provided by Microsoft. Please use responsibly.

(back to top)

Acknowledgments

  • Microsoft for creating and open-sourcing the VibeVoice project.
  • The ComfyUI team for their incredible and extensible platform.
  • othneildrew for the Best-README-Template.

(back to top)

Description
VibeVoice-Modifications
Readme MIT 235 KiB
Languages
Python 98.9%
JavaScript 1.1%